Toad for SQL ServerQuest
Enhance SQL Server management with Toad's comprehensive toolset for improved productivity and performance.
Vendor
Quest
Company Website




Product details
Toad for SQL Server is a robust database management solution designed to streamline SQL Server operations. It offers features such as automated administration tasks, intuitive workflows, and integrated expertise to maximize productivity and minimize risks. With capabilities like schema and data comparison, SQL optimization, and performance testing, Toad for SQL Server enables efficient management of multiple databases, ensuring high-quality code and optimal performance.
Features:
- Schema and Data Comparison: Easily detect differences and synchronize servers, schemas, and data.
- Group Execute: Run scripts and T-SQL snippets across multiple servers and instances simultaneously.
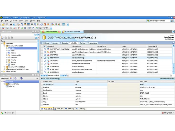
- Log Reader: Roll back transactions without restoring from backups.
- Job Manager: Manage database workloads efficiently with a visual display of jobs across SQL Server instances.
- SQL Optimizer: Automate query rewrites and optimization to enhance application performance.
- Performance Testing: Conduct industry-standard benchmarks and workload capture to ensure future scalability.
- Data Modeling: Utilize physical and logical data modeling capabilities, including reverse engineering from other data sources.
- Automation: Automate repetitive tasks, including data and schema comparisons.