
Think big picture and employ a unified imaging platform that can be leveraged by every department across the organization. Whether you are looking to process a POD in billing, a driver qualification file in HR, or a repair order in maintenance or vendor invoice in payables, Synergize is the DMS that has you covered.
Vendor
Transflo
Company Website




Enterprise document management software for transportation and logistics companies
Think big picture and employ a unified imaging platform that can be leveraged by every department across the organization. Whether you are looking to process a POD in billing, a driver qualification file in HR, or a repair order in maintenance or vendor invoice in payables, Synergize is the DMS that has you covered.
Customized document management
Automate to accelerate
Say goodbye to searching for files, waiting for approvals, and re-processing errors. Synergize eliminates these freight document management headaches by replacing them with automated workflows – working 24/7 to streamline paperwork and improve efficiency. The system is highly configurable so you can create and set up workflows based on your specific business processes.
Robust user interface
Employ a user interface designed for back-office and operational personas in transportation and logistics.
Support a wide range of invoicing scenarios
Synergize can integrate with your TMS or accounting system to execute various invoicing scenarios, including single and multiple orders, master bill, credit, re-bill, physical distribution, custom email subject lines, SFTP portal uploads, and more.
A full-fledged Accounts Payable workflow
Configure cost centers and approvers with dollar limits for your payable team. Various personas such as AP clerk, GL Coder and approvers can be created.
Simplify workflow and process design
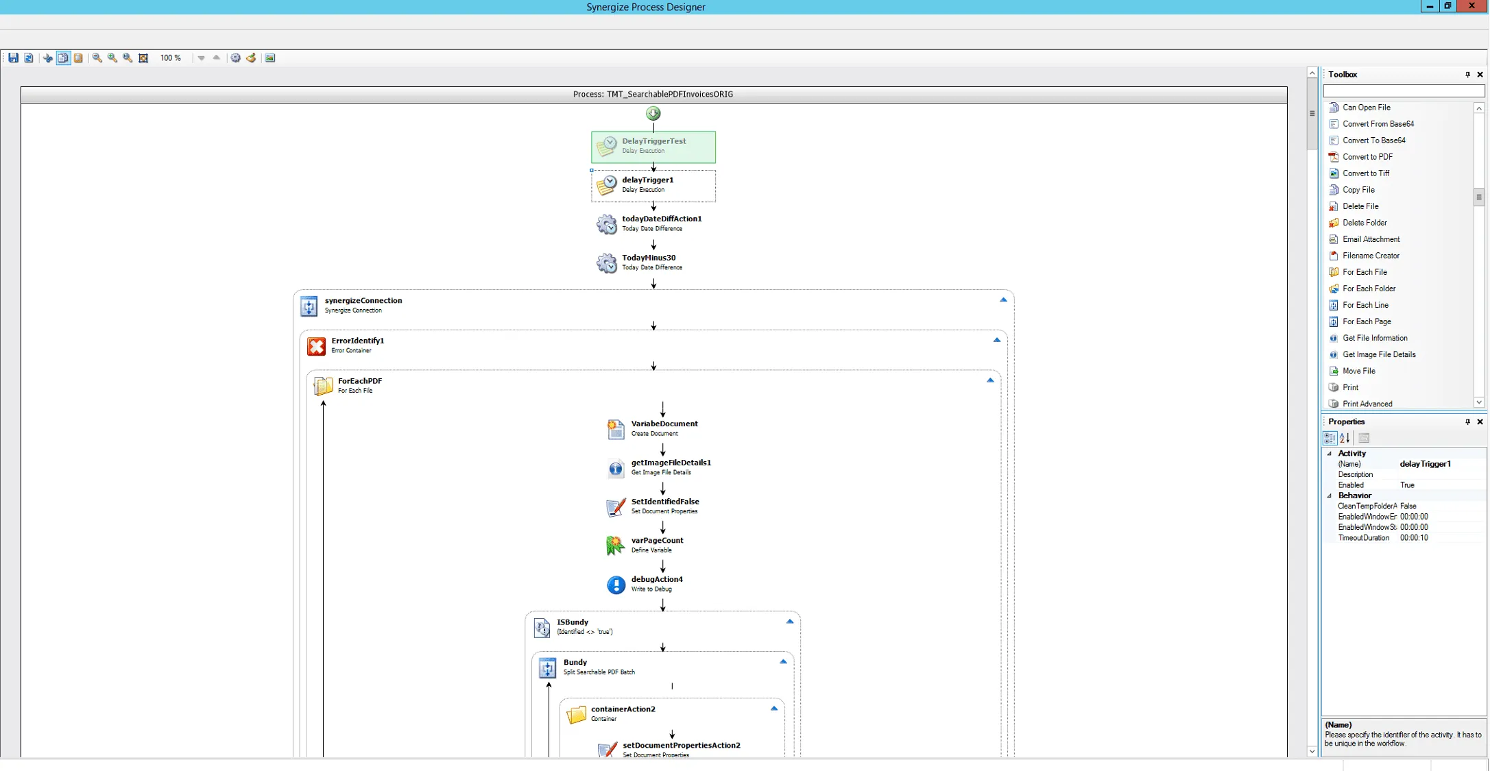
- Use a drag-and-drop graphical process builder to map out, visualize and implement process automation, with no code required
- Choose from a rich library of over 120+ pre-built actions with rules-based routing and branching for complex, conditional processes
- Automate business decisions via validation rules