
Visual tool for building, editing, and managing SQL queries for Oracle databases with a user-friendly interface and advanced query features.
Vendor
EMS Software Development
Company Website




SQL Query for Oracle is a software utility that enables users to visually build, edit, and manage SQL queries for Oracle databases. It offers both graphical and text-based query editing, allowing users to select tables and fields, set criteria, and execute queries efficiently. The tool is designed for database professionals who need to create, test, and optimize SQL queries in Oracle environments.
Key Features
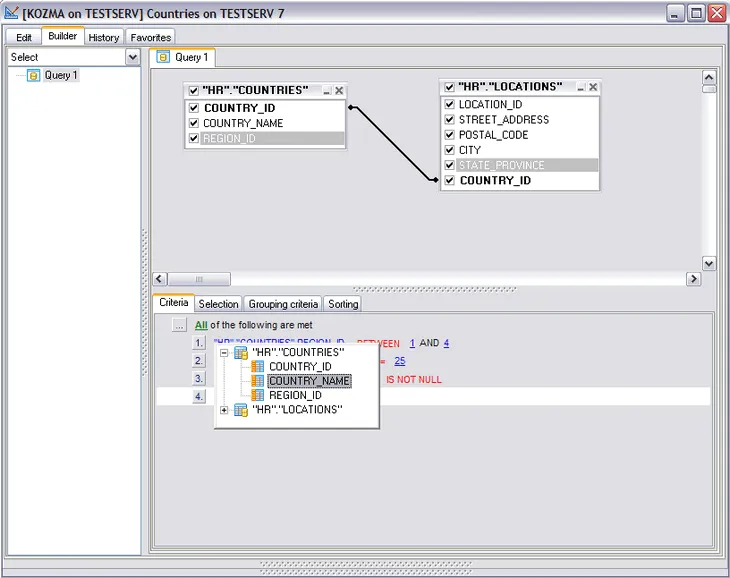
User-friendly Graphical Interface Intuitive interface for visual query building and management.
- Drag-and-drop selection of tables and fields
- Multi-language GUI support
Advanced Query Editing Comprehensive tools for editing and optimizing SQL queries.
- Syntax highlighting, code templates, and quick code insertion
- Visual creation of queries with unions and subqueries
Simultaneous Query Management Work with multiple queries at once in separate windows.
- Navigation through recently used queries
- Edit and execute several queries simultaneously
Secure and Flexible Connectivity Robust options for connecting to Oracle databases.
- SSH tunneling for secure connections
- Support for UTF8 data
Data Analysis and Visualization Tools for understanding and presenting query results.
- Create diagrams based on queries
- View query execution plans and BLOB data
Personalization and Productivity Customizable interface and productivity enhancements.
- Flexible GUI personalization
- Keyboard templates and data grouping/filtering tools
Benefits
Increased Productivity Speeds up query creation, editing, and management tasks.
- Visual design reduces manual SQL coding
- Multi-query support streamlines workflow
Enhanced Query Accuracy Minimizes errors and improves query optimization.
- Visual and text-based editing options
- Syntax highlighting and execution plan visualization
Improved Security and Compatibility Ensures secure and reliable database connections.
- SSH tunneling for encrypted access
- Full support for UTF8 data and Oracle database features