
Visual SQL query builder and editor for IBM DB2 databases, supporting multi-query editing, diagrams, and query plan analysis.
Vendor
EMS Software Development
Company Website




EMS SQL Query for DB2 is a software tool designed to help users quickly and visually build, edit, and execute SQL queries on IBM DB2 databases. The application features a user-friendly graphical interface, supports both visual and direct text-based query editing, and provides tools for managing multiple queries, analyzing query plans, and visualizing data relationships through diagrams. It is suitable for database administrators, developers, and analysts who need to interact efficiently with DB2 databases.
Key Features
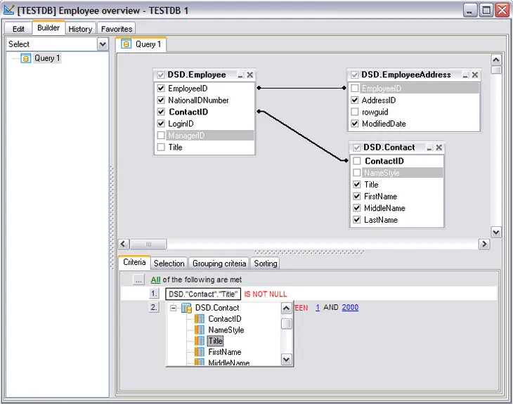
User-friendly graphical interface Simplifies the process of building and editing queries.
- Drag-and-drop table and field selection
- Multi-language GUI support
Asynchronous query execution Allows users to run multiple queries without waiting for each to finish.
- Work with several queries in separate windows
- Navigate recently used queries
Advanced SQL editing tools Enhances productivity and reduces errors.
- Syntax highlighting, quick code, and keyboard templates
- Support for unions and subqueries in visual mode
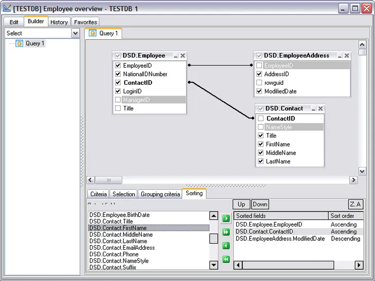
Data visualization and analysis Facilitates understanding and presentation of data.
- Build diagrams based on queries
- View and analyze DB2 query execution plans
Data grouping and filtering Improves data management and reporting.
- Tools for grouping and filtering query results
Powerful BLOB viewer/editor Handles large binary objects efficiently.
- Multiple viewing modes for BLOB data
Personalization and customization Adapts to different user preferences.
- Flexible interface customization
Benefits
Increased productivity Speeds up query development and database analysis.
- Visual query builder reduces manual coding
- Simultaneous multi-query management
Error reduction Minimizes mistakes in query syntax and logic.
- Visual tools for query construction
- Syntax highlighting and code templates
Enhanced data insight Improves ability to analyze and present data.
- Diagram and chart creation from query results
- Query plan visualization for performance tuning
Comprehensive support and updates Ensures ongoing usability and value.
- One year of free maintenance and updates
- Unlimited technical support during maintenance