
SQL Dependency TrackerRedgate
Dynamically explore and document all your database object dependencies
Vendor
Redgate
Company Website




Product details
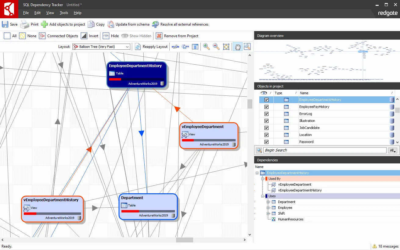
Visualize complex databases simply
Dynamically explore and document all your database object dependencies SQL Dependency Tracker allows you to dynamically explore and document all your database object dependencies, using a range of graphical layouts. SQL Dependency Tracker integrates with SQL Server Management Studio, so you can explore a database by right-clicking in the Object Explorer.
Key features
- Choose a database to analyze
- Generate a dependency diagram
- Use the diagram to analyze dependencies
- Optionally, export the diagram
- Track dependencies from within SSMS
More Features
- Quickly understand the database by graphically tracking database object dependencies
- Rapidly document database dependencies for archiving, reporting, version control, and auditing
- Quickly visualize areas of complexity with dependency diagrams and a text-based dependency checker
- Track dependencies between several related databases in the same diagram and project
- Find potential orphans with no dependencies on other objects, to help clean up a database
- Visualize dependencies from within SSMS, by right-clicking in the Object Explorer
- Search, sort, and filter objects
- Include or hide constraints, system objects, and filegroup dependencies
- Show the source SQL scripts for objects
- Analyze the impact of changes as objects are added automatically
- Print directly from the diagram or export as PDF
- Export XML definitions of dependencies for offline processing
- Load/save diagrams as projects to use offline
- Proprietary dependency engine, independent of the SQL Server sysdepends table