
signEZYtria
Work with design element signatures with unmatched scope, speed, and security. Audit and sign design elements across any number of databases and servers with full ID flexibility. Signatures will never be a burden.
Vendor
Ytria
Company Website




Product details
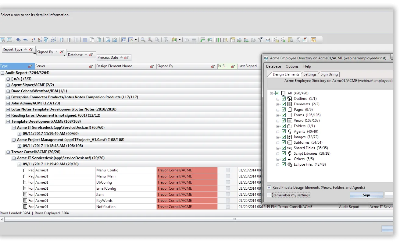
signEZ is a powerful tool designed to manage HCL Notes signatures with unmatched scope, speed, and security. It allows users to audit and sign design elements across any number of databases and servers with full ID flexibility. This tool eliminates the burden of managing signatures by providing a comprehensive solution for signature audits and signing.
Features
- Large-scale Scope and Flexibility: Audit and sign across any number of databases and servers, far beyond the capabilities of native tools.
- Complete Audit Results: Get detailed audit results in a flexible, grid interface for easy organization and visibility.
- Secure and Efficient Signing: Sign any combination of design elements with any ID you have access to, without interrupting your Notes session.
- Agile Audits: Conduct large-scale signature audits quickly and painlessly with numerous pre-filters and exclusion options.
- Seamless ID Switching: Change IDs quickly and securely to audit or sign, without needing to provide passwords.
- Powerful Reporting and Integration: Report results easily, integrate tasks into workflows, and expand processes through automation functions.
- Hybrid Installation: Combines client-side installation with an optional server-side ID repository for unmatched power and flexibility.
Benefits
- Enhanced Productivity: Manage signatures efficiently across multiple databases and servers, saving time and effort.
- Improved Security: Securely delegate IDs and perform audits and signing without compromising security.
- Comprehensive Visibility: Gain complete visibility over signature management with detailed audit results and flexible reporting.
- Seamless Integration: Integrate signEZ into your existing workflows and automate processes for greater efficiency.
Find more products by industry
Admin & Support ServicesProfessional ServicesInformation & CommunicationView allFind more products by category
Security SoftwareEnterprise Resource Planning (ERP) SoftwareDevelopment SoftwareView all