
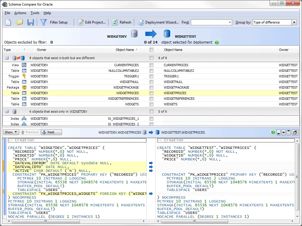
See differences in schemas side-by-side and script up changes
Vendor
Redgate
Company Website



The fast way to compare and deploy Oracle schemas
See differences in schemas side-by-side and script up changes
Database diff tool for Oracle schemas
- Identify differences between your largest environments within minutes — smaller schemas take seconds to compare
- Eliminate mistakes migrating database changes from dev, to test, to production
- Compare multiple schemas
- Compare schema objects with creation scripts — use in conjunction with Source Control for Oracle
- Manually deploy databases from source control
View schemas side-by-side
Drill down into the DDL for each object in your schema to see highlighted differences. Filter by object, or type an object name to find it fast. Compare databases, snapshots, and scripts folders. Easily find and fix errors in deployment.
Deploy schema updates
Automatically create error-free synchronization scripts to deploy only the schema changes you want. Get deployment notifications about dependencies, truncations, and other issues. Deploy using Schema Compare or your IDE, or save a SQL script to share with your team.
Work with the command line
Carry out any task using the command line tool. Automate scheduled tasks like comparisons and deployments for continuous integration.