
Tool for comparing and synchronizing Oracle database schemas, highlighting differences and generating scripts to align structures efficiently.
Vendor
EMS Software Development
Company Website




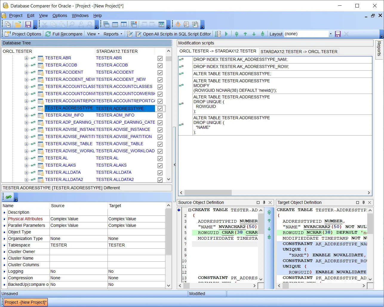
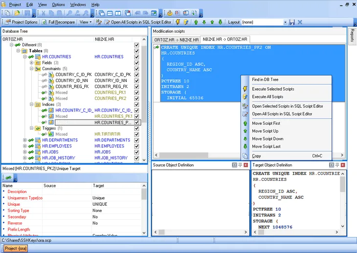
DB Comparer for Oracle is a software tool designed to compare and synchronize Oracle database schemas. It visually displays differences between database objects and generates scripts to eliminate discrepancies, supporting both manual and automated workflows.
Key Features
Database Comparison and Synchronization Compares and aligns Oracle schemas across servers or within a single server.
- Compare all or specific database objects and properties
- Visual display of differences with detailed modification scripts
Automation and Reporting Automates schema comparison and synchronization tasks, and generates comprehensive reports.
- Console application for automation
- Customizable difference and modification reports
Project Management Supports working with multiple comparison projects simultaneously.
- Save and load projects with all parameters
- Manage several projects at once
User Interface and Usability Offers a user-friendly interface with modern features.
- Built-in SQL script editor with syntax highlighting
- Dark theme support
- Supports latest Oracle versions
Benefits
Time and Cost Efficiency Accelerates database management by simplifying schema comparison and synchronization.
- Reduces manual effort and error risk
- Saves time with automation and clear visualizations
Flexibility and Control Provides granular control over comparison and synchronization processes.
- Select specific objects or properties for comparison
- Manual or automatic synchronization options
Comprehensive Support and Updates Includes maintenance and support to ensure up-to-date and reliable operation.
- Free one-year maintenance, updates, and technical support
- Volume and cross-selling discounts