
Tool for comparing and synchronizing InterBase/Firebird database schemas, highlighting differences and generating scripts for synchronization.
Vendor
EMS Software Development
Company Website




DB Comparer for InterBase/Firebird is a desktop software tool designed to compare and synchronize the structure of InterBase and Firebird databases. It visually identifies differences between database objects, generates scripts to eliminate discrepancies, and supports both manual and automated synchronization. The tool is suitable for managing multiple comparison projects, customizing comparison parameters, and automating routine schema comparison tasks via a console application.
Key Features
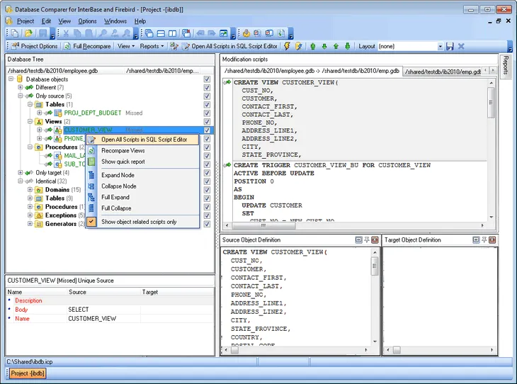
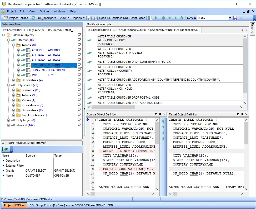
Database Comparison and Synchronization Compare and synchronize database schemas and objects across different or the same servers.
- Compare all or selected database objects by all or selected properties
- Visual representation of differences with detailed modification scripts
- Synchronize databases manually or automatically
Project Management Handle multiple comparison projects and customize comparison settings.
- Work with several projects at once
- Save and load projects with all parameters
Reporting and Automation Generate reports and automate comparison tasks.
- Generate and customize difference reports
- Automate comparison and synchronization via a console application
User Interface and Usability User-friendly interface with productivity enhancements.
- Built-in SQL script editor with syntax highlighting
- Dark schema support
- Easy-to-use interface
Compatibility and Support Stay updated and supported for the latest database versions.
- Supports latest InterBase/Firebird versions
- Free one-year maintenance with updates and technical support
Benefits
Efficiency in Database Management Reduces manual effort and risk of errors in schema synchronization.
- Saves time by automating schema comparison and synchronization
- Minimizes human error with visual difference tracking and script generation
Flexibility and Customization Adapts to a variety of database management scenarios.
- Supports selective comparison and synchronization of objects and properties
- Enables custom reporting and scripting
Enhanced Collaboration and Project Handling Facilitates teamwork and multi-project workflows.
- Multiple project support for concurrent tasks
- Project saving/loading for repeatable operations
Ongoing Support and Value Ensures continued usability and cost-effectiveness.
- Includes free updates and technical support for one year
- Offers discounts for renewals and multiple licenses