Codeflow is a visual, all-in-one platform for building, testing, and deploying APIs and microservices, designed to accelerate development and integration.
Vendor
Codeflow
Company Website




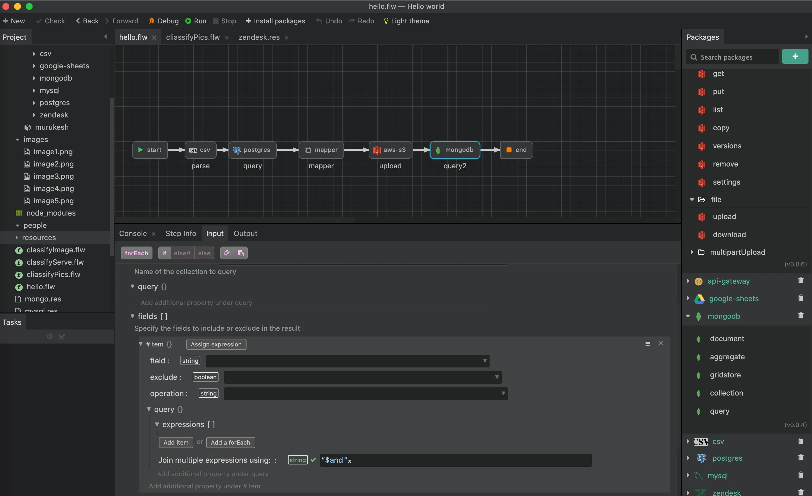
Codeflow provides a next-generation API integration and testing platform, offering an all-in-one visual environment for developers to build, test, and deploy APIs and microservices that conform to open standards. Its modern designer studio allows developers to effortlessly connect to existing legacy applications or data sources and expose them as standards-compliant modern APIs, including SOAP, REST, and GraphQL. The platform features a lightweight, intelligent IDE with an in-built visual debugger, enabling real-time debugging of workflows for faster development and increased productivity. At its core, Codeflow employs an immutable design philosophy, facilitating worry-free state management and asynchronous debugging. The high-performance, JIT-optimized runtime engine is specifically designed for cloud-native environments, ensuring massive scalability and efficient resource utilization. Codeflow's "Smart Packages" act as next-generation connectors, capable of intelligently sensing context and providing relevant auto-completion data. These pre-built packages offer seamless connectivity to popular enterprise applications, SaaS solutions, on-premise systems, databases, and various file formats. The platform also allows users to connect, transform, and publish legacy data silos as secure, scalable, standards-compliant APIs. For extended functionality, developers can build their own custom packages using Javascript or Python and publish them to the repository. APIs and integration workflows built with Codeflow can be deployed as microservices into a managed cluster, a cloud-native elastic service mesh, or directly to private or public clouds. A unified Management Console provides real-time insights and monitoring for all deployed applications, ensuring comprehensive oversight.
Features & Benefits
- Modern Visual Designer
- Offers a lightweight, intelligent IDE for designing and testing APIs and microservices with an in-built visual debugger, enabling real-time workflow debugging.
- High-Performance & Scalable Runtime Engine
- JIT optimized and built for cloud-native environments, ensuring high efficiency, massive scalability, and asynchronous workflow execution with less resource consumption.
- Smart Packages & Connectivity
- Provides next-generation connectors for seamless integration with enterprise applications, SaaS, on-premise systems, databases, and file formats. Includes intelligent auto-completion and allows for custom package creation using Javascript or Python.
- Seamless Integration & Accelerated Development
- Facilitates building complex integrations with ease, employing an immutable design philosophy for worry-free state management and asynchronous debugging to accelerate development cycles.
- API Gateway & Flexible Deployment
- Enables building, deploying, and managing APIs that conform to open standards (SOAP, REST, GraphQL). Supports deployment as microservices to managed elastic clouds, private clouds, or public clouds, with unified real-time monitoring.