
Streamline mainframe coding, testing, and deployment in a unified workbench that scales productivity.
Vendor
BMC
Company Website




Discover a modern, integrated UI that gives developers access to the tools they need to code, build, test, debug, promote, and deploy superior-quality code.
A Modern, Consumer-Grade Developer Experience for the Mainframe
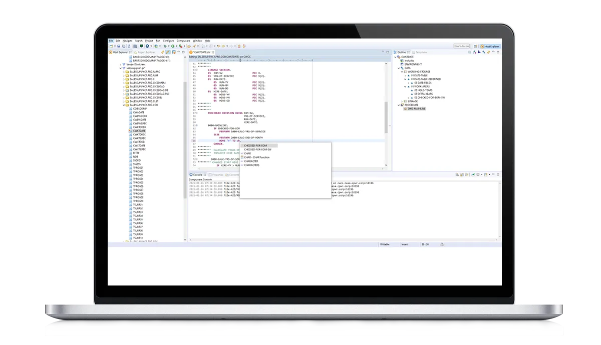
Modern developers prefer working in modern IDEs, and Eclipse stands out as a top choice. But traditional mainframe processes force teams to work in difficult, outdated systems, making it harder to attract and retain the right talent. BMC AMI DevX Workbench for Eclipse brings mainframe development into sync with modern developer preferences and enables developers of all experience levels to work faster and more productively in a familiar IDE.
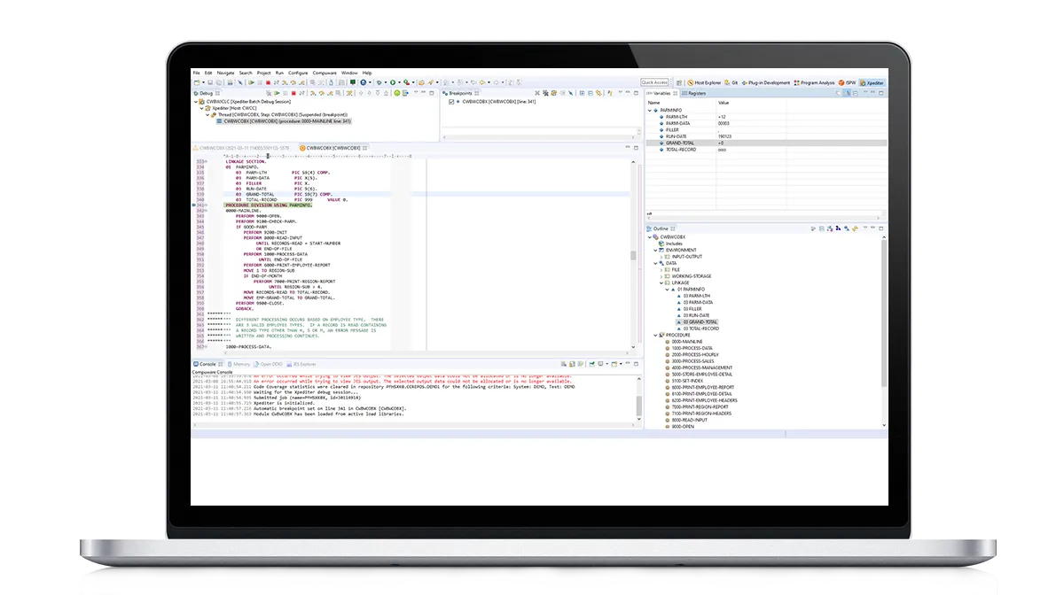
Code, Build, Test, Debug, and Deploy—All Inside Eclipse
BMC AMI DevX Workbench for Eclipse further levels up velocity by enabling developers to complete all stages of mainframe development without leaving Eclipse. Unlike other tools that only handle source code management (SCM), the workbench lets developers seamlessly move from coding and editing to testing, debugging, and deployment, all without leaving the environment. This ultimately translates to substantially increased focus and faster deployments. This fully integrated environment is made possible by fluid integrations with industry-leading tools and platforms. This includes plugins from within the BMC AMI DevX family as well as integrations with third-party platforms like Jira, Git, SonarLint, and others.