
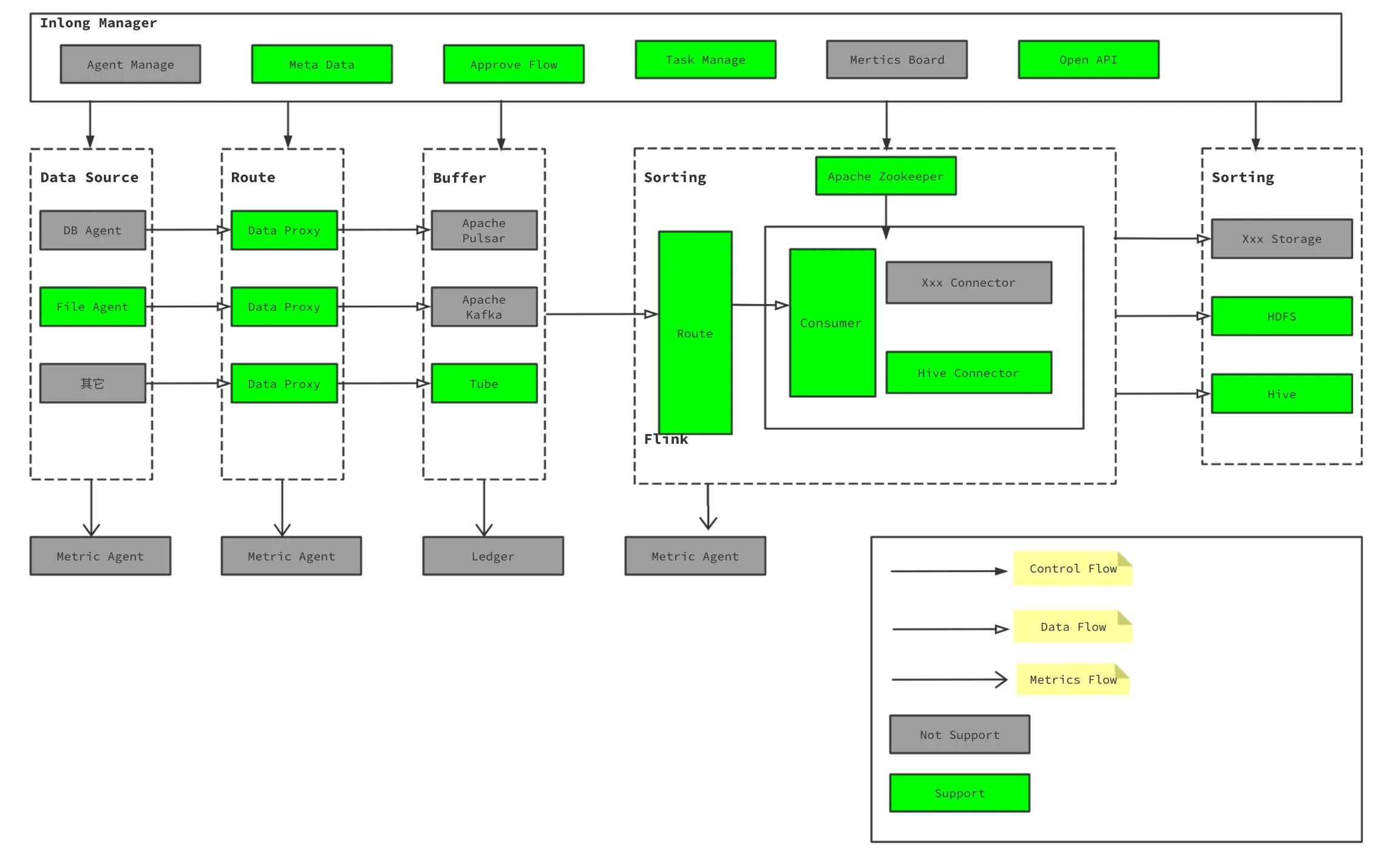
Apache InLong is a one-stop, full-scenario integration framework for massive data. It supports data ingestion, synchronization, and subscription with secure, reliable transmission. InLong handles both batch and stream processing, enabling real-time analytics, modeling, and scalable data applications across diverse industries.
Vendor
The Apache Software Foundation
Company Website



Apache InLong
Apache InLong is a one-stop, full-scenario integration framework for massive data. It supports data ingestion, synchronization, and subscription, offering automatic, secure, and high-performance data transmission. Originally evolved from TubeMQ, InLong integrates the entire lifecycle of data collection, aggregation, storage, and processing, enabling real-time analytics and modeling across diverse industries such as advertising, finance, gaming, and AI
Features
- SaaS-based service platform for easy data publishing and subscription
- High-performance processing for trillion-level data streams
- Real-time ETL and rule-based data sorting
- Integration with various message queue systems
- Unified system monitoring and alerting
- Fine-grained metrics for data visualization
- Pluggable architecture for modular expansion
Capabilities
- Supports batch and stream data processing
- Handles diverse data sources including files, databases, and MQs
- Offers modules for collection (Agent), transmission (DataProxy), queuing (TubeMQ), transformation (Sort), and management (Manager)
- Compatible with major data nodes like Kafka, MySQL, PostgreSQL, Hive, Hudi, Iceberg, ClickHouse, and more
- Real-time auditing and reconciliation across system components
- Lightweight and standard architecture options for flexible deployment
Benefits
- Simplifies complex data integration workflows
- Enhances reliability and scalability for enterprise-grade data pipelines
- Reduces operational costs with efficient data handling
- Enables real-time decision-making through streaming analytics
- Supports rapid development and deployment with modular design
- Backed by a strong open-source community and proven in production environments